Page 611 - METODOLOGIA DE LA INVESTIGACION-Roberto Hernández Sampieri
P. 611
Reportes mixtos 579
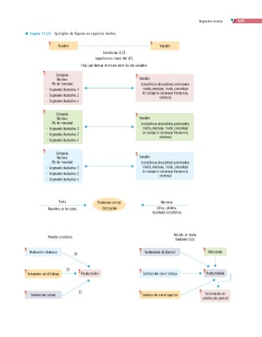
Figura 17.25 Ejemplos de figuras en reportes mixtos.
Variable Variable
Correlación: 0.78
(significancia menor del .01)
Citas que ilustran el vínculo entre las dos variables
Categoría
Nombre Variable
(% de mención) (estadísticas descriptivas pertinentes:
q Segmento ilustrativo 1 media, mediana, moda, porcentaje
de categoría con mayor frecuencia,
q Segmento ilustrativo 2
etcétera)
q Segmento ilustrativo k
Categoría
Nombre Variable
(% de mención) (estadísticas descriptivas pertinentes:
q Segmento ilustrativo 1 media, mediana, moda, porcentaje
de categoría con mayor frecuencia,
q Segmento ilustrativo 2
etcétera)
q Segmento ilustrativo k
Categoría
Nombre Variable
(% de mención) (estadísticas descriptivas pertinentes:
q Segmento ilustrativo 1 media, mediana, moda, porcentaje
de categoría con mayor frecuencia,
q Segmento ilustrativo 2
etcétera)
q Segmento ilustrativo k
Texto Fenómeno central Números
Narrativa de los datos Descripción Cifras, cálculos,
resultados estadísticos
Modelo de teoría
Modelo estadístico
fundamentada
Motivación intrínseca Sentimiento de libertad Motivación
.45
.19
Autonomía en el trabajo Productividad Satisfacción con el trabajo Productividad
.22
Satisfacción laboral Satisfacción con el superior Sentimiento de
satisfacción general
www.elosopanda.com | jamespoetrodriguez.com

